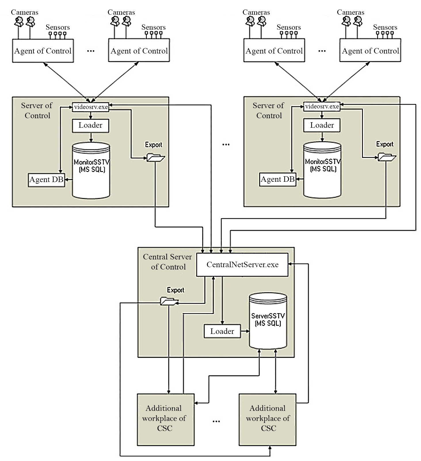
The CentralNetServer.exe communication module of the Central Server of Control (hereinafter referred to as CSC) polls the Servers of Control at specified intervals, sending the requests for information about changes in the MonitorSSTV database. Each Server of Control is requested in parallel in a separate thread. When the Server of Control receives such a request, it unloads the latest changes from the MonitorSSTV database with the help of the Agent DB (MonitorSSTVClient.exe). The CentralNetServer.exe communication module of the CSC receives this data and sends it to the Loader (MonitorSSTVAgent.exe), which then loads this data into the ServerSSTV database.
The data between the CSC and the Servers of Control is exchanged via FTP protocol, therefore it is necessary to configure the FTP server (see Configuring the FTP server for the Central Server of Control operation) on the Server of Control side.
The general scheme of the Central Server of Control software operation is shown in the figure below.
The Central Server of Control software provides the same functionality as the Server of Control software, but with some restrictions that are listed below.
The main functionality of the Central Server of Control software:
- Monitoring of all objects of the video surveillance system, as well as viewing live video and providing the ability to use the Data gateway object for this (you can do it in the Monitoring interface object).
- Searching for titles and video fragments and, based on the search results, downloading the frames and videos (you can do it in the Search in archive interface object).
- Generating the reports on the whole system (you can do it in the Monitoring reports interface object).
Restrictions of the Central Server of Control software:
- Demo mode is not supported.
- Alarms and errors received from the Servers of Control do not appear immediately on the CSC, but with the specified polling frequency of the Servers (see the PeriodRequestOfStatistic registry key in Advanced settings of the Central Server of Control).
- The CSC operator cannot confirm alarms in the Monitoring interface object. There are no Confirm selected, Confirm, and Confirm all buttons in the Reaction to alarm window.
- The toolbar of the Monitoring interface object has no Force error closing and Show closed errors buttons.
- The Owner directory cannot be edited. This directory is automatically filled with the Servers of Control names with which the CSC works. The filtering by the Servers of Control is supported. Also, the information from the Owner directory filled out on the Server of Control side is not transmitted to the CSC.
- The special operation mode joint with Auto Intellect is not supported (see Configuring special operation mode joint with Auto Intellect). If this mode is used in the Server of Control, then the information from the corresponding tables is not transmitted to the CSC.
- The special operation mode joint with ACFA Intellect is not supported (see Configuring the special mode of Monitoring operation with ACFA Intellect).
- The commands for Agents of Control are not supported (see Sample script for processing Server of Control command on Agent of Control).
- The video data received with the alarm is not displayed. In the Monitoring interface object, when right-clicking on an object, the Video data item is missing in the context menu.
- The Search in archive interface object does not support the automation of downloading videos using the xml files.

